2.7. Операции над выбранными заданиями
2.7.1. Список заданий
Когда в области списка заданий есть одно или несколько выбранных заданий, отмеченных галочкой, в правом нижнем углу области списка становятся активными кнопки для выполнения различных операций над выборкой. При нажатии на кнопку «Изменить выбранные» появится окно, в котором можно изменить основные и настраиваемые поля задания (Рис. 2.147). При установке галочек напротив изменяемых параметров активируются выпадающие списки с возможными значениями параметров. После обновления полей соответствующая запись отобразится в истории всех заданий, даже если это поле недоступно для определенного задания, но оно попало при фильтрации в список для обновления.
Рис. 2.147 Окно «Изменение выбранных заданий»
При нажатии на стрелку справа от кнопки «Изменить выбранные» появится выпадающий список с другими операциями (Рис. 2.148).
Рис. 2.148 Операции над выбранными заданиями
«Отчеты» – открытие окна «Отчеты», содержащего список отчетов с типом «По заданиям», доступных авторизованному пользователю для видов работ в выбранных заданиях или для всех видов работ. В этом окне в поле «Задание» автоматически отобразятся номера выбранных заданий. Для формирования отчета следует задать его параметры и нажать кнопку «Создать отчет (pdf)» или выбрать из выпадающего списка excel/word2007/rtf в зависимости от требуемого формата отчета (Рис. 2.149).
Рис. 2.149 Окно отчетов для выбранных заданий
«Удалить выбранные» – удаление выбранных заданий.
«Печать заданий» – формирование единого файла отчета, содержащего подробную информацию по каждому из выбранных заданий для отправки его на печать или сохранения в любой удобный формат на ПК (Рис. 2.150).
Рис. 2.150 Вывод выбранных заданий на печать
«Экспорт файлов» – выгрузка файлов, прикрепленных к заданиям. При нажатии на кнопку появится окно обзора папок для сохранения (Рис. 2.151).
Рис. 2.151 Окно «Обзор папок»
После выбора папки откроется окно группировки файлов заданий (Рис. 2.152). По умолчанию файлы сохраняются в указанной папке без группировки.
Рис. 2.152 Окно «Группировка файлов задания»
Экспортируемые файлы можно сгруппировать в папки по одному или нескольким параметрам из выпадающего списка: номеру задания, заголовку, полям задания и стикерам. После выбора параметра из списка следует нажать кнопку «Добавить». Можно добавить несколько параметров группировки, они будут учитываться при формировании папок в порядке их добавления. Это отобразится в окне предпросмотра, где можно увидеть полные пути файлов (Рис. 2.153).
Рис. 2.153 Пример группировки файлов по полю «Виды работ» и номеру задания
Если файл прикреплен к файловому полю задания, то при выборе параметра «Наименование настраиваемого поля» к пути сохранения добавится папка с название данного поля (Рис. 2.154).
Рис. 2.154 Путь экспорта файла, прикрепленного к файловому полю задания
Если файловое поле входит в состав композитного поля, то путь будет включать в себя иерархию полей, в которой находится файл. Например, если файл хранится в композитном поле, которое вложено в другое композитное поле, то путь будет содержать не менее 3 вложенных папок: (Наименование композитного поля, порядковый номер поля)/(Наименование внутреннего композитного поля, порядковый номер поля)/(Наименование файлового поля).
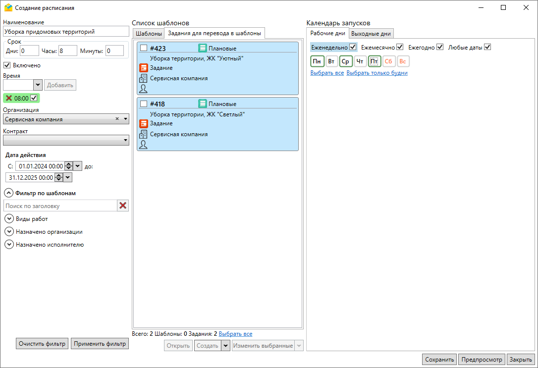
«Добавить в новое расписание» – cоздание нового расписания, включающего выбранные задания в качестве шаблонов. При нажатии на соответствующий элемент списка откроется окно «Создание расписания» (Рис. 2.155). Подробнее создание расписаний описано в разделе Создание расписаний.
Рис. 2.155 Окно «Создание расписания»
«Добавить в расписание» – добавление выбранных заданий в существующее расписание. При нажатии на кнопку откроется окно, где можно выбрать расписание, в которое будут включены выбранные задания (Рис. 2.156), подробнее – в разделе Редактирование расписаний.
Рис. 2.156 Окно «Список расписаний»
«Изменить стикеры файлов» – открытие окна переназначения стикеров, в котором можно выбрать файлы со стикером, назначить стикер для отмеченных типов файлов (Рис. 2.157).
Рис. 2.157 Окно «Переназначение стикеров»
2.7.2. Карта заданий
Кнопка «Карта заданий», расположенная на панели списка заданий в центральной части экрана Программы, предназначена для работы с заданиями на карте.
При нажатии кнопки открывается окно «Карта заданий», в котором отображаются задания, включенные слои и пользователи Системы с географической привязкой к местности в виде условных знаков разных цветов, соответствующих текущему статусу (Рис. 2.158).
Рис. 2.158 Окно «Карта заданий»
Для отображения пользователя на карте должен быть настроен мониторинг его передвижения через web-интерфейс системы (в «MapSurfer»). В правой части окна расположена панель трека пользователя, позволяющая наблюдать за передвижением исполнителей за определенный период (Рис. 2.159). Этот период можно настроить и запомнить, чтобы он автоматически отображался в окне карты для всех заданий.
Рис. 2.159 Панель трека пользователя
В левом верхнем углу экрана «Окна заданий» расположена панель инструментов со следующими кнопками:
– включение режима отображения информации по выбранному объекту, при условии, что включен слой (Слои -> Выбрать нужный слой). Режим подробно описан в пункте Вкладка «Карта».
Если нажать кнопку точечного выбора заданий и щелкнуть дважды по одному из заданий на карте, появится окно с информацией по заданию. Когда на карте выбрано несколько заданий, в правом нижнем углу окна становятся активными кнопки операций над выборкой: «Изменить выбранные», «Удалить выбранные», «Печать заданий», «Экспорт файлов». Они действуют аналогично кнопкам, описанным в пункте Область списка заданий.
В нижней части окна можно включить/выключить отображение на карте:
пользователей,
подписей пользователей,
подписей заданий,
полей с геометрией.
Пользователю доступны следующие варианты отображения подписей:
Порядок выполнения реализуется за счет изменения срока выполнения заданий. Для распределения срока выполнения заданий необходимо:
Открыть окно «Порядок выполнения» (Рис. 2.160), нажав на кнопку
.
Рис. 2.160 Окно «Порядок выполнения»
Добавить задания одним из двух способов, описанных ниже:
2.1. Выбрать несколько заданий на карте (Рис. 2.161).
Рис. 2.161 Распределение порядка выполнения заданий
2.2. Либо добавить задания из Главного окна:
2.2.1. В окне «Порядок выполнения» снять галочку «Добавление при выборе на карте» (Рис. 2.162).
Рис. 2.162 Снятие флага «Добавление при выборе на карте»
2.2.2. Перейти в главное окно, выбрать задание (карточка выбранного задания окрасится синим цветом) (Рис. 2.163).
Рис. 2.163 Выбрать задания
2.2.3. Нажать «Добавить» в окне «Порядок выполнения» (Рис. 2.164). Проделать аналогичные действия для других заданий.
Рис. 2.164 Распределение порядка выполнений заданий
Переместить задания внутри списка в окне «Порядок выполнения» в желаемом порядке с помощью стрелок вверх-вниз
.Установить интервал:
4.1. Выбрать дату и временной диапазон (Рис. 2.165).
Рис. 2.165 Выбор периода срока выполнения
4.2. Нажать «Установить сроки выполнения» (Рис. 2.166).
Рис. 2.166 Применение изменений
4.3. Подтвердить действия (Рис. 2.167).
Рис. 2.167 Подтверждение изменений
В результате срок выполнения заданий равномерно распределяется по выбранным заданиям в рамках установленного временного интервала.
В нижней части окна продублирована кнопка «Изменить выбранные» (данная кнопка присутствует и в нижнем правом углу области списка заданий) (Рис. 2.168). Таким образом, можно выбрать одно или несколько заданий на карте и применить к ним массовые изменения, а также удалить или распечатать.
Рис. 2.168 Кнопка «Изменить выбранные» в окне «Карта заданий»






